I loaded that file you gave me no probs ... did you start fresh ?ORIGINAL: ny59giants
Tried to load Tracker for my new 2x2 PBEM game. I get this
![]()
WitPTracker AE News
Moderators: wdolson, MOD_War-in-the-Pacific-Admirals-Edition
RE: WitPTracker AE Release 1.4 Available
RE: WitPTracker AE Release 1.4 Available
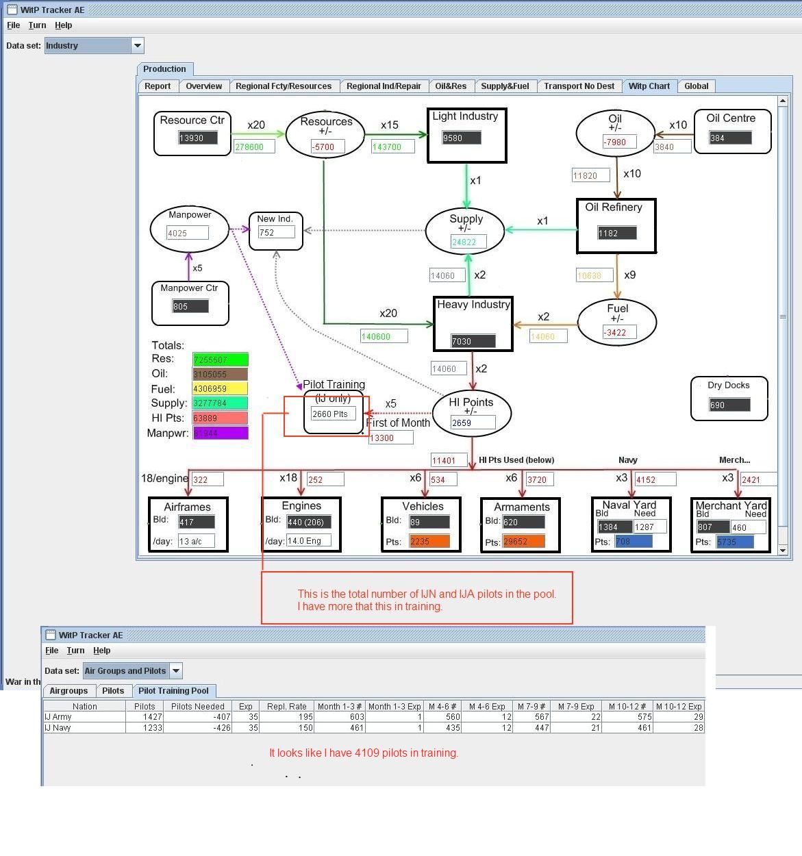
A question with a picture.
Will I have to expend 13300 HI or 20545 HI?

Will I have to expend 13300 HI or 20545 HI?

- Attachments
-
- pilotsand..question.jpg (197.56 KiB) Viewed 295 times
RE: WitPTracker AE Release 1.4 Available
ORIGINAL: ny59giants
Tried to load Tracker for my new 2x2 PBEM game. I get this
![]()
Are you using WitPTracker or WitPTracker AE? This error comes from a function only used in WitPTracker (not AE).
Delete the trackerdb.* files.
Copy the pwsdll.dll file from the game folder to the WitPTracker folder.
Try running the WitPTracker.bat again.
Copy the pwsdll.dll file from the game folder to the WitPTracker folder.
Try running the WitPTracker.bat again.
RE: WitPTracker AE Release 1.4 Available
When I talked with MichaelM a while ago about this he talked about 11 months not 12, but it was something I was going to test and review cause I think things are wonky here too. Even the numbers were off [8|]ORIGINAL: Nomad
A question with a picture.
Will I have to expend 13300 HI or 20545 HI?
![]()
I'm looking at the fault bit right now, and then I'll come back and look at that ...
As for Michael's (Ny59Giants) prob [:D]...
- ny59giants
- Posts: 9902
- Joined: Mon Jan 10, 2005 12:02 pm
RE: WitPTracker AE Release 1.4 Available
I'm glad you have a sense of humor Damian.
Twice today I've done some "dumb" things on my computer (Can I blame it on John and our new game??).
Hopefully, it doesn't carry over to my turn one orders.
Twice today I've done some "dumb" things on my computer (Can I blame it on John and our new game??).
Hopefully, it doesn't carry over to my turn one orders.
[center]
[/center]
[/center]RE: WitPTracker AE Release 1.4 Available
Actually I'm laughing at myself too for not picking it up ... some days we're hot somedays not...ORIGINAL: ny59giants
I'm glad you have a sense of humor Damian.![]()
Twice today I've done some "dumb" things on my computer (Can I blame it on John and our new game??).![]()
Hopefully, it doesn't carry over to my turn one orders.![]()
-
Mark Weston
- Posts: 188
- Joined: Sat Feb 05, 2005 8:16 pm
RE: WitPTracker AE Release 1.4 Available
I'm looking at the "Ships" dataset and (playing Japan) was flicking through the filters because I wanted to look specifically at my ASW ships, and it took me a few minutes to realise that there's no filter for selecting most of them. You can only see the Japanese PB, E, SC, and TB types when looking at the data set unfiltered. Looking through the list of filters, my guess is the allied KV and YP types "fall through the cracks" in the same way.
I'd suggest adding PB, E, SC, KV and YP to the existing PC/PG filter, and adding TB to the DD/DE set.
I'd suggest adding PB, E, SC, KV and YP to the existing PC/PG filter, and adding TB to the DD/DE set.
RE: WitPTracker AE Release 1.4 Available
ORIGINAL: Mark Weston
I'm looking at the "Ships" dataset and (playing Japan) was flicking through the filters because I wanted to look specifically at my ASW ships, and it took me a few minutes to realise that there's no filter for selecting most of them. You can only see the Japanese PB, E, SC, and TB types when looking at the data set unfiltered. Looking through the list of filters, my guess is the allied KV and YP types "fall through the cracks" in the same way.
I'd suggest adding PB, E, SC, KV and YP to the existing PC/PG filter, and adding TB to the DD/DE set.
Okay, I changed the "PC/PG" filter to "Patrol" and it now includes PC, PG, PB, PF, PT, KV, E, SC, YP and HDML.
And I added TB to the DD/DE filter, as you suggested.
Floyd
Delete the trackerdb.* files.
Copy the pwsdll.dll file from the game folder to the WitPTracker folder.
Try running the WitPTracker.bat again.
Copy the pwsdll.dll file from the game folder to the WitPTracker folder.
Try running the WitPTracker.bat again.
-
Mark Weston
- Posts: 188
- Joined: Sat Feb 05, 2005 8:16 pm
RE: WitPTracker AE Release 1.4 Available
Wow, thanks for the very quick response.
Also - and I meant to say this in the original post - thanks for the amazingly useful tool you've given us. AE would be a lot less fun without it.
Also - and I meant to say this in the original post - thanks for the amazingly useful tool you've given us. AE would be a lot less fun without it.
RE: Problem with 1.4 and me
ORIGINAL: n01487477
If you are playing more than one day turns ... this is normal ... I think Floyd might fix this for the next release. Alerts have nothing to do with SigInt, they are made by Tracker comparing one save with the next, not from the SigInt files....ORIGINAL: Toddr22
I just updated AE to the latest version.
I just updated tracker to 1.4.
I started an AI game, I am playing allies.
I get the following error when go into tracker. Tracker loads but nothing in the alert screen.
I think I have it working on multi-day turns now. There are a few restrictions (the filename needs to be "generic" -- asigint.txt or jsigint.txt), but if it doesn't get read in automatically, the manual method will work.
Delete the trackerdb.* files.
Copy the pwsdll.dll file from the game folder to the WitPTracker folder.
Try running the WitPTracker.bat again.
Copy the pwsdll.dll file from the game folder to the WitPTracker folder.
Try running the WitPTracker.bat again.
-
sven6345789
- Posts: 1072
- Joined: Mon Mar 08, 2004 12:45 am
- Location: Sandviken, Sweden
RE: Problem with 1.4 and me
If i restart a game, what do i have to do to restart the database of tracker (that is, get rid of the old turns); Which files do i need to delete? do i have to set up tracker anew?
I had saved the previous game in slot 3; new one is also in slot 3.
I had saved the previous game in slot 3; new one is also in slot 3.
Bougainville, November 1,2,3,4,5,6,7,8,9. It rained today.
Letter from a U.S. Marine,November 1943
Letter from a U.S. Marine,November 1943
RE: Problem with 1.4 and me
Don't have Tracker running, go into the folder and delete all the Trackerdb*. filesORIGINAL: sven6345789
If i restart a game, what do i have to do to restart the database of tracker (that is, get rid of the old turns); Which files do i need to delete? do i have to set up tracker anew?
I had saved the previous game in slot 3; new one is also in slot 3.
Run from the batch file, remember to set up your regions again.
Cheers & good luck with the new game
Damian
RE: Problem with 1.4 and me
Hi there - great work on Tracker - I can not live without it now 
One question: I am purchasing a new computer - how can I move my current tracker files from my current game to my new computer? Can I just copy and paste the entire tracker folder (with the current Trackerdb* file) over to the new computer and continue playing where I left off?
One question: I am purchasing a new computer - how can I move my current tracker files from my current game to my new computer? Can I just copy and paste the entire tracker folder (with the current Trackerdb* file) over to the new computer and continue playing where I left off?
RE: Problem with 1.4 and me
ORIGINAL: tacfire
Hi there - great work on Tracker - I can not live without it now
One question: I am purchasing a new computer - how can I move my current tracker files from my current game to my new computer? Can I just copy and paste the entire tracker folder (with the current Trackerdb* file) over to the new computer and continue playing where I left off?
Yes. The only thing you may need to change is the [font="Courier New"]witptracker.properties[/font] file to point to where you installed AE (unless it's the same place on both computers).
Floyd
Delete the trackerdb.* files.
Copy the pwsdll.dll file from the game folder to the WitPTracker folder.
Try running the WitPTracker.bat again.
Copy the pwsdll.dll file from the game folder to the WitPTracker folder.
Try running the WitPTracker.bat again.
RE: Problem with 1.4 and me
What do i wrong and what must i do?[&o]
- Attachments
-
- Image1.jpg (416.58 KiB) Viewed 305 times
RE: Problem with 1.4 and me
ORIGINAL: MAARTENR
What do i wrong and what must i do?[&o]
First, maybe translate the error into English... [;)]
I assume it means that Java can't be found.
Are you sure that Java is installed?
Try google-ing the error message, which would lead to some possible solutions. For example:
http://forum.ragezone.com/f428/tut-fixi ... em-527269/
Floyd
Delete the trackerdb.* files.
Copy the pwsdll.dll file from the game folder to the WitPTracker folder.
Try running the WitPTracker.bat again.
Copy the pwsdll.dll file from the game folder to the WitPTracker folder.
Try running the WitPTracker.bat again.
RE: Problem with 1.4 and me
But now the turns doesnt appear, see picture.
What must i do?
What must i do?
- Attachments
-
- Image1.jpg (345.36 KiB) Viewed 303 times
RE: Problem with 1.4 and me
ORIGINAL: MAARTENR
But now the turns doesnt appear, see picture.
What must i do?
I'm not sure what you mean by "turns doesnt appear".
The alerts panel will be empty until you load another turn, since the alerts are created by comparing one turn's data with another. Try viewing some of the other panels (e.g., Bases), by selecting it in the Data Set menu.
As for the error, unless I see the top line, I can't tell where it's coming from. But my guess is it's a GUI management error, which you may be able to ignore.
Floyd
Delete the trackerdb.* files.
Copy the pwsdll.dll file from the game folder to the WitPTracker folder.
Try running the WitPTracker.bat again.
Copy the pwsdll.dll file from the game folder to the WitPTracker folder.
Try running the WitPTracker.bat again.
RE: Problem with 1.4 and me
Floyd the victory line with points does appear. So maybe it's an bug.
And what do you mean with you may be able to ignore, leave it or dont botther with it, leave it?
Have i maked an error where i've put in the side and wich slot or something like that?
And what do you mean with you may be able to ignore, leave it or dont botther with it, leave it?
Have i maked an error where i've put in the side and wich slot or something like that?




