Float like a butterfly, sting like a bee, Docup(A)-Koniu(J)
Moderators: wdolson, MOD_War-in-the-Pacific-Admirals-Edition
RE: Docup (A) vs Koniu (J)
Only middle finger i right foot. Arledy have it x-ray. And waiting now for surgeron to fix it. I have nice picture. Home is most dengerous place on earth
"Only the Dead Have Seen the End of War"
-
JocMeister
- Posts: 8258
- Joined: Wed Jul 29, 2009 10:03 am
- Location: Sweden
RE: Docup (A) vs Koniu (J)
Good to hear your foot is fine although your finger is not! Hope it doesn´t hinder your AE play? [:D]

RE: Docup (A) vs Koniu (J)
ORIGINAL: koniu
Home is most dengerous place on earth
Only because you spend so much time there statistically.
I would wait for the KB to arrive out west to try and strike back, maybe not even then depending upon the target.
I doubt it is a deep strike, something on your perimeter.
RE: Docup (A) vs Koniu (J)
ORIGINAL: JocMeister
I would retreat. Your ships are already at a disadvantage at this point. Going into a fight with many ships damaged and slowed down will only make things worse. DOCUP still have a long way to go and there will be lots of more opportunities for you to engage him before he reaches the HI.
Its the KB that will decide the battle!
Back home. Finger in one piece again.
I decide that i will retreat everything south. Tomorrow i will also retreat most of air power to inland bases to avoid naval bombardment.
KB will move to Singer, i will be there in 48h, after that i will refuel and decide what next.
"Only the Dead Have Seen the End of War"
RE: Docup (A) vs Koniu (J)
Waiting for turn from Docup so i will give You some economical data
Economy Chart: Date 01 June 1944

Economy Chart: Date 01 June 1944

- Attachments
-
- Beztytu322u.jpg (184.71 KiB) Viewed 124 times
"Only the Dead Have Seen the End of War"
RE: Docup (A) vs Koniu (J)
R&D


- Attachments
-
- Beztytu322u.jpg (40.58 KiB) Viewed 124 times
"Only the Dead Have Seen the End of War"
RE: Docup (A) vs Koniu (J)
Air Production


- Attachments
-
- Beztytu322u.jpg (123.71 KiB) Viewed 124 times
"Only the Dead Have Seen the End of War"
RE: Docup (A) vs Koniu (J)
Air Losses


- Attachments
-
- Beztytu322u.jpg (17.71 KiB) Viewed 124 times
"Only the Dead Have Seen the End of War"
RE: Docup (A) vs Koniu (J)
Ship Losses


- Attachments
-
- Beztytu322u.jpg (40.97 KiB) Viewed 124 times
"Only the Dead Have Seen the End of War"
RE: Docup (A) vs Koniu (J)
Japanese tanks
Japanese medium tank units few days ago start upgrading from Type 1 to Type 3 Medium Tank.
It looks that Type 3 tank is first Japanese Tank that for real can be called Medium Tank.
If i compare basic stats with most Common Allied tank M4 Sherman it looks that Type 3 in good terrain can be hard to crack to allies.
Of course against heavy tanks Type 3 has no chances but Type 1 to Type 3 show huge progress.

Japanese medium tank units few days ago start upgrading from Type 1 to Type 3 Medium Tank.
It looks that Type 3 tank is first Japanese Tank that for real can be called Medium Tank.
If i compare basic stats with most Common Allied tank M4 Sherman it looks that Type 3 in good terrain can be hard to crack to allies.
Of course against heavy tanks Type 3 has no chances but Type 1 to Type 3 show huge progress.

- Attachments
-
- bez.jpg (77.14 KiB) Viewed 124 times
"Only the Dead Have Seen the End of War"
RE: Docup (A) vs Koniu (J)
What a game you have put together! Great.[&o]
RE: Docup (A) vs Koniu (J)
koniu,
As Lowpe states, you've done a great job. Just some observations on my part, no criticism intended.
The IJN is essentially intact, fantastic job to bring it so far.
Your supply and HI pools are smaller than I would target, but you've built up your air capacity for 2nd Gen AC more than I do so it makes sense. Going to be very interesting watching the rest of the game to see how this stategy plays out.
Oil, here I have a question ... your oil centers still exceeds your refining capactiy in the HI which means you still control a lot of the DEI ... but your oil pool is less than one month ... not sure I understand how this is happening ...
Oh, and yes, the Type 3 tank can hold its own against the Sherman ... but beware the SOV tanks ... they are far better than the Sherman.
As Lowpe states, you've done a great job. Just some observations on my part, no criticism intended.
The IJN is essentially intact, fantastic job to bring it so far.
Your supply and HI pools are smaller than I would target, but you've built up your air capacity for 2nd Gen AC more than I do so it makes sense. Going to be very interesting watching the rest of the game to see how this stategy plays out.
Oil, here I have a question ... your oil centers still exceeds your refining capactiy in the HI which means you still control a lot of the DEI ... but your oil pool is less than one month ... not sure I understand how this is happening ...
Oh, and yes, the Type 3 tank can hold its own against the Sherman ... but beware the SOV tanks ... they are far better than the Sherman.
Pax
-
JocMeister
- Posts: 8258
- Joined: Wed Jul 29, 2009 10:03 am
- Location: Sweden
RE: Docup (A) vs Koniu (J)
Pax,
Are you sure about the Type-3? I remember doing some test with armor a while back. (I think the data is in my old AAR but I´m not sure.)
If I remember correctly a Japanese Tank division with Type 3 tanks was easily overcome by just 2 US Tank BTL (with Shermans) or a lone US ID. I think in the tests I did the Japanese Tank Division was without forts but in x3 terrain.
Can´t swear by it though as it was a long time ago.
Are you sure about the Type-3? I remember doing some test with armor a while back. (I think the data is in my old AAR but I´m not sure.)
If I remember correctly a Japanese Tank division with Type 3 tanks was easily overcome by just 2 US Tank BTL (with Shermans) or a lone US ID. I think in the tests I did the Japanese Tank Division was without forts but in x3 terrain.
Can´t swear by it though as it was a long time ago.

RE: Docup (A) vs Koniu (J)
There is how oil looks.
I must tell here that i have all refineries outside Japan working at 100% capacity but i shot down some refineries in Japan.
I do that because i try to find balance between oil consumption and fuel production.
I am able to compensate that with fuel/oil transport from DEI so Japan alone have balanced 2,35M of fuel and 150k of oil.
So far it look stable and balanced

I must tell here that i have all refineries outside Japan working at 100% capacity but i shot down some refineries in Japan.
I do that because i try to find balance between oil consumption and fuel production.
I am able to compensate that with fuel/oil transport from DEI so Japan alone have balanced 2,35M of fuel and 150k of oil.
So far it look stable and balanced

- Attachments
-
- Beztytu322u.jpg (64 KiB) Viewed 124 times
"Only the Dead Have Seen the End of War"
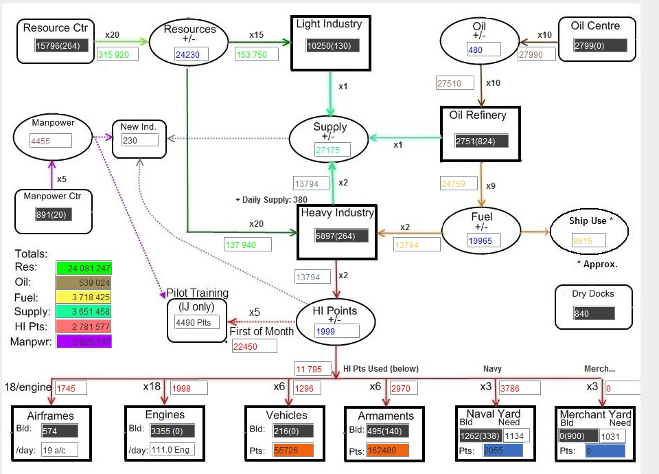
RE: Docup (A) vs Koniu (J)
There how HI reserves are looking
Goal is to have all stable. No chaotic moves.

Goal is to have all stable. No chaotic moves.

- Attachments
-
- Beztytu322u.jpg (262.72 KiB) Viewed 124 times
"Only the Dead Have Seen the End of War"
RE: Docup (A) vs Koniu (J)
ORIGINAL: koniu
There is how oil looks.
I must tell here that i have all refineries outside Japan working at 100% capacity but i shot down some refineries in Japan.
I do that because i try to find balance between oil consumption and fuel production.
I am able to compensate that with fuel/oil transport from DEI so Japan alone have balanced 2,35M of fuel and 150k of oil.
That is different. Not that you shot them, but you shut them off. Typos and English[:D]
I had to go back to page one and double check the mod you were playing. I don't think I could shut off production on the HI for refineries. I would worry that I would get to the end game and have oil and no refineries -- thereby losing both the fuel and supply.
But you are in such a different place than most Games in mid 44. Part of the reason why I didn't comment on your supply level which seems low to me...but given your strong industry is it really?
There are so many ways to play the game, and like I said previously your doing great. Keep it up![:)]
RE: Docup (A) vs Koniu (J)
I still believe that supply situation will be main reason of Japan surrender. I should able to keep everything balance as long as fuel/oil will be moved to Japan. After that i will be fast. Oil will be gone in 2 months. Fuel will be gone in 6-9 months. So i will end with light industry only. So supplies will go down fast. I believe i will be able to hold 12-18 months max after i will losse DEI. After that i will not be able to fight
I have arledy start saving program. R&D program and factory repairs need 200k supplies. I am trying to ship to out as less as passable supplies from Japan. I practiclly stop building forts and base infrastructure. Fleet moves reduced to minimum.
I have arledy start saving program. R&D program and factory repairs need 200k supplies. I am trying to ship to out as less as passable supplies from Japan. I practiclly stop building forts and base infrastructure. Fleet moves reduced to minimum.
"Only the Dead Have Seen the End of War"
-
mind_messing
- Posts: 3394
- Joined: Mon Oct 28, 2013 11:59 am
RE: Docup (A) vs Koniu (J)
ORIGINAL: koniu
I still believe that supply situation will be main reason of Japan surrender. I should able to keep everything balance as long as fuel/oil will be moved to Japan. After that i will be fast. Oil will be gone in 2 months. Fuel will be gone in 6-9 months. So i will end with light industry only. So supplies will go down fast. I believe i will be able to hold 12-18 months max after i will losse DEI. After that i will not be able to fight
I have arledy start saving program. R&D program and factory repairs need 200k supplies. I am trying to ship to out as less as passable supplies from Japan. I practiclly stop building forts and base infrastructure. Fleet moves reduced to minimum.
What's your situation in China/Manchuria/Korea?
If it's fairly stable, start drawing supply from there and getting it back to the Home Islands. Your troops in China/Manchuria/Korea will have to live off the land, but they're all doomed anyways when the Soviets get involved, and the supply will do a lot more good in the Home Islands.
RE: Docup (A) vs Koniu (J)
ORIGINAL: mind_messing
What's your situation in China/Manchuria/Korea?
In total they have 300k supplies. Not a single tone is moved there from Japan currently
China is stable since 1941
"Only the Dead Have Seen the End of War"
-
mind_messing
- Posts: 3394
- Joined: Mon Oct 28, 2013 11:59 am
RE: Docup (A) vs Koniu (J)
ORIGINAL: koniu
ORIGINAL: mind_messing
What's your situation in China/Manchuria/Korea?
In total they have 300k supplies. Not a single tone is moved there from Japan currently
China is stable since 1941
I'd get that down as low as you can get away with. If there's no combat in China, you don't need it till 1945, and even 10 million supplies won't help you against the Soviets.


