WitPTracker AE News
Moderators: wdolson, MOD_War-in-the-Pacific-Admirals-Edition
- vonTirpitz
- Posts: 510
- Joined: Tue Mar 01, 2005 6:30 pm
- Location: Wilmington, NC
- Contact:
RE: Release 1.7 now available!
I wasn't successful in reloading all of the turns in their current state so I resorted to using AE to convert and update each turn file to the new patch/database (there were quite a few different versions since inception).
So far, I have been able to reload the converted turn files back into Tracker with no trouble. It's a long process but I think it will clear up the data histories once I have finished.
Thanks again.
Edit: Conversion and reload resulted in the same region history results. Taking another look at the region files...
So far, I have been able to reload the converted turn files back into Tracker with no trouble. It's a long process but I think it will clear up the data histories once I have finished.
Thanks again.
Edit: Conversion and reload resulted in the same region history results. Taking another look at the region files...
ORIGINAL: n01487477
Can you let us know this is a serious problem if true ... but then again the patch did some funny things with the res allocation. Can you check the regions are correct and look at the bases to confirmORIGINAL: vonTirpitz
Under 1.7 I have noticed that the Resource History for several regions (including Malaysia) suddenly drop off to zero for all 4 categories. The histories for other regions such as Japan and China match the current figures. The drop off traces back to the AE patch (1.6.1 still accurately showed the histories of all regions).
I've reloaded the region files and on the verge of deciding to reload all of the turns again under 1.7. Any suggestions?
(Also noted that the main window had problems redrawing after deleting Alerts from the database management option but closing the app and reloading can remedy it).
Edit: I just noted that other region category histories dropped off to zero inconsistently or all at once at different times over the past 20 or so turns. I think perhaps I will have 1.7 reload all of the turns tonight in case it is a database corruption.
Edit (again): Updated picture to show current values with region history window overlayed.

- SqzMyLemon
- Posts: 4239
- Joined: Fri Oct 30, 2009 2:18 pm
- Location: Alberta, Canada
RE: Release 1.7 now available!
I will add my thanks and admiration for all the time invested in improving tracker. As I delve deeper into it I'm amazed at the information provided at my fingertips now. Happy Holiday's and thanks for the continued improvements! 

Luck is the residue of design - John Milton
Don't mistake lack of talent for genius - Peter Steele (Type O Negative)
Don't mistake lack of talent for genius - Peter Steele (Type O Negative)
RE: Release 1.7 now available!
Ho ho ho! To go with the beta patch and lumps of coal for ignoring life to play WitP:AE, here is a new release of WitPTracker AE!
OK, this is probably a dumb question but... If I'm not using the beta patch, I can still use the new version of tracker, right? I have one game on the hot fix and one pre-hot fix; neither is likely to go to the beta patch. I realize the wording above probably just means "at the same time as the beta patch we provide a new version of WitpTracker!" but I'm just following my anal-retentive nature to be sure.
RE: Release 1.7 now available!
ORIGINAL: erstad
Ho ho ho! To go with the beta patch and lumps of coal for ignoring life to play WitP:AE, here is a new release of WitPTracker AE!
OK, this is probably a dumb question but... If I'm not using the beta patch, I can still use the new version of tracker, right? I have one game on the hot fix and one pre-hot fix; neither is likely to go to the beta patch. I realize the wording above probably just means "at the same time as the beta patch we provide a new version of WitpTracker!" but I'm just following my anal-retentive nature to be sure.
Yep it is open to interpretation ... but in this case it means "at the same time".
Hope it works out well.
-
pacificbetta
- Posts: 110
- Joined: Thu Dec 03, 2009 11:38 pm
RE: Release 1.7 now available!
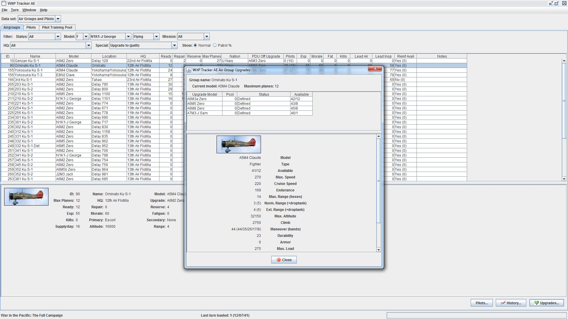
What exactly is the difference between "upgrade to" and "upgrade to(path)"
When I select "upgrade to (path)" several suadrons were shown as being able to upgrade to Nick, but when I open up the game, these squadrons do not have nick in their selectable plane type. Eg will be 57 and 90 sentai. Thanks and merry xmas
When I select "upgrade to (path)" several suadrons were shown as being able to upgrade to Nick, but when I open up the game, these squadrons do not have nick in their selectable plane type. Eg will be 57 and 90 sentai. Thanks and merry xmas
RE: Release 1.7 now available!
UpgradeTo - just looks at the basic upgrades as defined by the editor (similar to PDU-OFF)ORIGINAL: pacificbetta
What exactly is the difference between "upgrade to" and "upgrade to(path)"
When I select "upgrade to (path)" several suadrons were shown as being able to upgrade to Nick, but when I open up the game, these squadrons do not have nick in their selectable plane type. Eg will be 57 and 90 sentai. Thanks and merry xmas
UpgradeTo(Path)- checks basic upgrades as well as looking at possible upgrades due to type changes.
In the case of 90 - you'd have to wait until A7M3-J Sam to change (and open) the type to non-cv and then you get the option to go with the N1J1-J George'.
I don't have 57 - maybe we're on different scenario versions.
[edit] - some problems have occurred in the past with going off the defined path - be careful! MichealM has allowed the option to keep some previous types ... Following the path defined is a good idea.

- Attachments
-
- Capture.jpg (164.18 KiB) Viewed 465 times
-
pacificbetta
- Posts: 110
- Joined: Thu Dec 03, 2009 11:38 pm
RE: Release 1.7 now available!
Thanks, that kind of defeat the purpose since the intent is to field more nick capable units to contest the 4E bombers, by the time Sam is availble, Nick is way obsolete, may as well upgrade to Frank then.
RE: Release 1.7 now available!
Oh I agree with you ... I think the restrictions on PDU ON players are too heavy at present with the official scenario's. There are some diamonds in the rough though [;)]ORIGINAL: pacificbetta
Thanks, that kind of defeat the purpose since the intent is to field more nick capable units to contest the 4E bombers, by the time Sam is available, Nick is way obsolete, may as well upgrade to Frank then.
1 mln resources vanished?
Hi Damian,
Can you please take a look at the screen below?
It looks that at 1.07.43 I lost somewhere about a 1 000 000 of different resources... [:(]
Not sure whether this is Tracker display or a patch problem though...[&:]
I upgraded Tracker +/- 3 turns ago, a new patch applied about a week ago.
I didn't lose any convoy, it seems that supplies disappeared from bases...
Previous info says about quite normal increase in supplies (I produce 30 000 more than needed). And I smell a rat here... [X(]
Maybe the resources' transfer is pitted with with some penalty under the new patch again? Anybody noticed strange behaviour of resources? Any thoughts? Ideas?

Can you please take a look at the screen below?
It looks that at 1.07.43 I lost somewhere about a 1 000 000 of different resources... [:(]
Not sure whether this is Tracker display or a patch problem though...[&:]
I upgraded Tracker +/- 3 turns ago, a new patch applied about a week ago.
I didn't lose any convoy, it seems that supplies disappeared from bases...
Previous info says about quite normal increase in supplies (I produce 30 000 more than needed). And I smell a rat here... [X(]
Maybe the resources' transfer is pitted with with some penalty under the new patch again? Anybody noticed strange behaviour of resources? Any thoughts? Ideas?

- Attachments
-
- Untitled.jpg (178.67 KiB) Viewed 465 times
Przy lackim orle, przy koniu Kiejstuta Archanioł Rusi na proporcach błysł
RE: 1 mln resources vanished?
PM sent ... the problem seems to be a bug within Tracker at present. Not sure if it is the number of turns loaded causing a memory issue or what ... I'll investigate more. So it's definitely not a AE bug!ORIGINAL: viberpol
Hi Damian,
Can you please take a look at the screen below?
It looks that at 1.07.43 I lost somewhere about a 1 000 000 of different resources... [:(]
Not sure whether this is Tracker display or a patch problem though...[&:]
I upgraded Tracker +/- 3 turns ago, a new patch applied about a week ago.
I didn't lose any convoy, it seems that supplies disappeared from bases...
Previous info says about quite normal increase in supplies (I produce 30 000 more than needed). And I smell a rat here... [X(]
Maybe the resources' transfer is pitted with with some penalty under the new patch again? Anybody noticed strange behaviour of resources? Any thoughts? Ideas?
![]()
Bad news is it's likely a Tracker prob[:@]
RE: 1 mln resources vanished?
ORIGINAL: viberpol
Hi Damian,
Can you please take a look at the screen below?
It looks that at 1.07.43 I lost somewhere about a 1 000 000 of different resources... [:(]
Not sure whether this is Tracker display or a patch problem though...[&:]
I upgraded Tracker +/- 3 turns ago, a new patch applied about a week ago.
I didn't lose any convoy, it seems that supplies disappeared from bases...
Previous info says about quite normal increase in supplies (I produce 30 000 more than needed). And I smell a rat here... [X(]
Maybe the resources' transfer is pitted with with some penalty under the new patch again? Anybody noticed strange behaviour of resources? Any thoughts? Ideas?
![]()
I'm taking a guess that the data patch for the game ended up causing some of the regions to change and the data is not summing up correctly now. Can you check your region definitions; are any currently "Unassigned"?
Floyd
Delete the trackerdb.* files.
Copy the pwsdll.dll file from the game folder to the WitPTracker folder.
Try running the WitPTracker.bat again.
Copy the pwsdll.dll file from the game folder to the WitPTracker folder.
Try running the WitPTracker.bat again.
- nashvillen
- Posts: 3835
- Joined: Mon Jul 03, 2006 3:07 am
- Location: Christiana, TN
RE: 1 mln resources vanished?
What does this mean? I am running 1.7.
C:\Matrix Games\WITP Tracker - Ryan PBEM Game>java -Xms384m -Xmx512m -jar "WitPT
racker.jar"
Exception in thread "main" java.lang.ArrayIndexOutOfBoundsException: 838 >= 838
at java.util.Vector.elementAt(Unknown Source)
at witptracker.AirGroup.GetAirGroups(AirGroup.java:230)
at witptracker.InMemoryDB.LoadStartupTables(InMemoryDB.java:142)
at witptracker.Main.main(Main.java:157)
C:\Matrix Games\WITP Tracker - Ryan PBEM Game>pause
Press any key to continue . . .
I thought it might have been a stuck process, but I don't see anything that would be such in my task manager.
C:\Matrix Games\WITP Tracker - Ryan PBEM Game>java -Xms384m -Xmx512m -jar "WitPT
racker.jar"
Exception in thread "main" java.lang.ArrayIndexOutOfBoundsException: 838 >= 838
at java.util.Vector.elementAt(Unknown Source)
at witptracker.AirGroup.GetAirGroups(AirGroup.java:230)
at witptracker.InMemoryDB.LoadStartupTables(InMemoryDB.java:142)
at witptracker.Main.main(Main.java:157)
C:\Matrix Games\WITP Tracker - Ryan PBEM Game>pause
Press any key to continue . . .
I thought it might have been a stuck process, but I don't see anything that would be such in my task manager.

RE: 1 mln resources vanished?
It means that the turn information about Airgroups wasn't read properly. You'll need to wipe the DB by deleting all the trackerDB*. files in the folder and trying to initialise again.ORIGINAL: nashvillen
What does this mean? I am running 1.7.
C:\Matrix Games\WITP Tracker - Ryan PBEM Game>java -Xms384m -Xmx512m -jar "WitPT
racker.jar"
Exception in thread "main" java.lang.ArrayIndexOutOfBoundsException: 838 >= 838
at java.util.Vector.elementAt(Unknown Source)
at witptracker.AirGroup.GetAirGroups(AirGroup.java:230)
at witptracker.InMemoryDB.LoadStartupTables(InMemoryDB.java:142)
at witptracker.Main.main(Main.java:157)
C:\Matrix Games\WITP Tracker - Ryan PBEM Game>pause
Press any key to continue . . .
I thought it might have been a stuck process, but I don't see anything that would be such in my task manager.
RE: 1 mln resources vanished?
Actually it was a display error (because I reverse that table) ... using the mouse to hold and select all the way through the list fixed the error.ORIGINAL: floydg
ORIGINAL: viberpol
Hi Damian,
Can you please take a look at the screen below?
It looks that at 1.07.43 I lost somewhere about a 1 000 000 of different resources... [:(]
Not sure whether this is Tracker display or a patch problem though...[&:]
I upgraded Tracker +/- 3 turns ago, a new patch applied about a week ago.
I didn't lose any convoy, it seems that supplies disappeared from bases...
Previous info says about quite normal increase in supplies (I produce 30 000 more than needed). And I smell a rat here... [X(]
Maybe the resources' transfer is pitted with with some penalty under the new patch again? Anybody noticed strange behaviour of resources? Any thoughts? Ideas?
![]()
I'm taking a guess that the data patch for the game ended up causing some of the regions to change and the data is not summing up correctly now. Can you check your region definitions; are any currently "Unassigned"?
Floyd
- nashvillen
- Posts: 3835
- Joined: Mon Jul 03, 2006 3:07 am
- Location: Christiana, TN
-
Moss Orleni
- Posts: 201
- Joined: Mon Nov 03, 2008 8:36 am
RE: Release 1.7 now available!
Hi Floyd & Damian,
Must be a case of having had too many Gluhweins, but... looking at the screenshot posted by Damian a few posts back, how come I get the screen below when I try to reproduce? More generally, when clicking on the ''Upgrades'' button, I only seem to be able to see ''Defined'' upgrades.
Thanks & cheers,
Moss

Must be a case of having had too many Gluhweins, but... looking at the screenshot posted by Damian a few posts back, how come I get the screen below when I try to reproduce? More generally, when clicking on the ''Upgrades'' button, I only seem to be able to see ''Defined'' upgrades.
Thanks & cheers,
Moss

- Attachments
-
- AirGroup..adepath.jpg (485.27 KiB) Viewed 465 times
RE: Release 1.7 now available!
Hey Moss -ORIGINAL: Moss Orleni
Hi Floyd & Damian,
Must be a case of having had too many Gluhweins, but... looking at the screenshot posted by Damian a few posts back, how come I get the screen below when I try to reproduce? More generally, when clicking on the ''Upgrades'' button, I only seem to be able to see ''Defined'' upgrades.
Thanks & cheers,
Moss
PDU ON or OFF would be my first thoughts - you got PDU OFF?
RE: Release 1.7 now available!
Hi,
Just for your information, I have the same problem as Moss: Status is always "Defined". I am playing a PBEM game on the scenario n°2 with PDU ON...
Just for your information, I have the same problem as Moss: Status is always "Defined". I am playing a PBEM game on the scenario n°2 with PDU ON...
RE: Release 1.7 now available!
ORIGINAL: mitor
Hi,
Just for your information, I have the same problem as Moss: Status is always "Defined". I am playing a PBEM game on the scenario n°2 with PDU ON...
Did you upgrade from a previous release or did you start fresh?
You can tell if WitPTrackerAE knows PDU is on or off by looking at the "Scenario" tab in the Summary panel.
Floyd

- Attachments
-
- summary_scenario.jpg (22.08 KiB) Viewed 465 times
Delete the trackerdb.* files.
Copy the pwsdll.dll file from the game folder to the WitPTracker folder.
Try running the WitPTracker.bat again.
Copy the pwsdll.dll file from the game folder to the WitPTracker folder.
Try running the WitPTracker.bat again.






