June Release: WitPTracker now at 1.6!
Moderators: Joel Billings, wdolson, Don Bowen, mogami
RE: WitPTracker 1.0.2
YAY! Will try it out tomorrow, first thing in the morning. [:)]
If you gained knowledge through the forum, why not putting it into the AE wiki?
http://witp-ae.wikia.com/wiki/War_in_th ... ition_Wiki
http://witp-ae.wikia.com/wiki/War_in_th ... ition_Wiki
- Roger Neilson II
- Posts: 1419
- Joined: Sun Jul 16, 2006 11:16 am
- Location: Newcastle upon Tyne. England
RE: WitPTracker 1.0.2
ORIGINAL: floydg
Folks -
Version 1.0.2 is now available here: http://witptracker.googlepages.com
This should fix most of the problems with null pointers related to region-to-base assignments. We added a function to import and export the assignments and we also provide four scenario files which will set up the region-to-base assignments (via the "import" function).
We also fixed a few other problems that were found and added some other features (as detailed on the web page).
Floyd and Damian
Excellent guys, that's working now here just to confirm.
Roger
Even less excuse to screwing up my games I suppose!

- kfmiller41
- Posts: 1063
- Joined: Tue Mar 25, 2003 9:00 pm
- Location: Saint Marys, Ga
- Contact:
RE: WitPTracker 1.0.2
when you ask for a name for the save game file are you talking about the actual number, like wipt002 or ken vrs jeff?
also i cant get the program to run? It is generating files but i cant get any database to show up on screen. I am doing something wrong but have no idea what
also i cant get the program to run? It is generating files but i cant get any database to show up on screen. I am doing something wrong but have no idea what
You have the ability to arouse various emotions in me: please select carefully.
RE: WitPTracker 1.0.2
ORIGINAL: miller41
when you ask for a name for the save game file are you talking about the actual number, like wipt002 or ken vrs jeff?
also i cant get the program to run? It is generating files but i cant get any database to show up on screen. I am doing something wrong but have no idea what
The save file name is the name of the actual file (WITP002.PWS). Try that and see if you make it further.
Floyd
Delete the trackerdb.* files.
Copy the pwsdll.dll file from the game folder to the WitPTracker folder.
Try running the WitPTracker.bat again.
Copy the pwsdll.dll file from the game folder to the WitPTracker folder.
Try running the WitPTracker.bat again.
RE: WitPTracker 1.0.2
ORIGINAL: Roger Neilson II
ORIGINAL: floydg
Folks -
Version 1.0.2 is now available here: http://witptracker.googlepages.com
This should fix most of the problems with null pointers related to region-to-base assignments. We added a function to import and export the assignments and we also provide four scenario files which will set up the region-to-base assignments (via the "import" function).
We also fixed a few other problems that were found and added some other features (as detailed on the web page).
Floyd and Damian
Excellent guys, that's working now here just to confirm.
Roger
Even less excuse to screwing up my games I suppose!
Glad to hear this solved most of your problems.
Maybe next release we'll add a mode that will complete your turns for you... [;)]
Delete the trackerdb.* files.
Copy the pwsdll.dll file from the game folder to the WitPTracker folder.
Try running the WitPTracker.bat again.
Copy the pwsdll.dll file from the game folder to the WitPTracker folder.
Try running the WitPTracker.bat again.
- ny59giants
- Posts: 9902
- Joined: Mon Jan 10, 2005 12:02 pm
RE: WitPTracker 1.0.2
Maybe next release we'll add a mode that will complete your turns for you...[;)]
Will it bring me my morning coffee and then a cold beer at night??


And can it be done by the super-model of my choice.


[center]
[/center]
[/center]RE: WitPTracker 1.0.2
Wow, all I say is WOW!
1.0.2 worked like a charm with my RHS PBEM. Haven't tried to import older save files but I'm optimistic.
Some things to consider for future releases or spare time: [;)]
- in the ships section a column with the vessel class would be nice
- LCU reinforcements are not sortable by arrival date (using delay information in the location column doesn't work too well as the numbers are mixed due to different count of digits)
- a filter option for columns (all menues) would be great to better sort the data
- the ordering in 'aircraft comparison - plane type' is not in order. Filters for plane type (two separately to compare F with FB for instance) would be nice
- in the ship upgrade section a filter for each month or maybe for the next 12 months would be great not just the next two months
I'm really impressed guys. This tool will make a couple of my excel sheets dispensable and will surely save me time to actually play the game rather than sorting notes and trying to keep track of so many things. Thank you very much for that! [&o]
1.0.2 worked like a charm with my RHS PBEM. Haven't tried to import older save files but I'm optimistic.
Some things to consider for future releases or spare time: [;)]
- in the ships section a column with the vessel class would be nice
- LCU reinforcements are not sortable by arrival date (using delay information in the location column doesn't work too well as the numbers are mixed due to different count of digits)
- a filter option for columns (all menues) would be great to better sort the data
- the ordering in 'aircraft comparison - plane type' is not in order. Filters for plane type (two separately to compare F with FB for instance) would be nice
- in the ship upgrade section a filter for each month or maybe for the next 12 months would be great not just the next two months
I'm really impressed guys. This tool will make a couple of my excel sheets dispensable and will surely save me time to actually play the game rather than sorting notes and trying to keep track of so many things. Thank you very much for that! [&o]
If you gained knowledge through the forum, why not putting it into the AE wiki?
http://witp-ae.wikia.com/wiki/War_in_th ... ition_Wiki
http://witp-ae.wikia.com/wiki/War_in_th ... ition_Wiki
-
mikemike
- Posts: 500
- Joined: Wed Jun 02, 2004 11:26 pm
- Location: a maze of twisty little passages, all different
RE: WitPTracker 1.0.2
I've tested the program. Looks nice, no trouble loading the save file. One error I noticed is that you count the Ship Types BC (Battlecruiser) and CA (Heavy Cruiser) as Merchant, when they should be Naval.
DON´T PANIC - IT´S ALL JUST ONES AND ZEROES!
- Roger Neilson II
- Posts: 1419
- Joined: Sun Jul 16, 2006 11:16 am
- Location: Newcastle upon Tyne. England
RE: WitPTracker 1.0.2
Having had a chance to look at some of the detail, wow...... its what I can do whilst waiting for turns! Excellent works guys.....
However, just one teensy weensy little request. On the alerts sheet can yuo either change the colour of the severity text, or offer us a chance to customise it? Its horribly luminous and very tricky to read.
Roger
However, just one teensy weensy little request. On the alerts sheet can yuo either change the colour of the severity text, or offer us a chance to customise it? Its horribly luminous and very tricky to read.
Roger

RE: WitPTracker 1.0.2
Looks interesting - nice work.
Now to nitpick - on Air Production, lots of the columns sort by alphabetical order (e.g., Loss, Avail, Used, etc)
Now to nitpick - on Air Production, lots of the columns sort by alphabetical order (e.g., Loss, Avail, Used, etc)
RE: WitPTracker 1.0.2
ORIGINAL: ny59giants
Maybe next release we'll add a mode that will complete your turns for you...[;)]
Will it bring me my morning coffee and then a cold beer at night??
And can it be done by the super-model of my choice.![]()
Yeah, I'll get right on it. It will take extensive testing with many different variations of super-models so it may be a while... and only when I'm willing to share. [;)]
Delete the trackerdb.* files.
Copy the pwsdll.dll file from the game folder to the WitPTracker folder.
Try running the WitPTracker.bat again.
Copy the pwsdll.dll file from the game folder to the WitPTracker folder.
Try running the WitPTracker.bat again.
RE: WitPTracker 1.0.2
ORIGINAL: mikemike
I've tested the program. Looks nice, no trouble loading the save file. One error I noticed is that you count the Ship Types BC (Battlecruiser) and CA (Heavy Cruiser) as Merchant, when they should be Naval.
Yeah, I see that -- CA and BC are missed in that bit of code for Ship Production.
Delete the trackerdb.* files.
Copy the pwsdll.dll file from the game folder to the WitPTracker folder.
Try running the WitPTracker.bat again.
Copy the pwsdll.dll file from the game folder to the WitPTracker folder.
Try running the WitPTracker.bat again.
RE: WitPTracker 1.0.2
ORIGINAL: Roger Neilson II
Having had a chance to look at some of the detail, wow...... its what I can do whilst waiting for turns! Excellent works guys.....
However, just one teensy weensy little request. On the alerts sheet can yuo either change the colour of the severity text, or offer us a chance to customise it? Its horribly luminous and very tricky to read.
Roger
Yeah, it is dizzying, isn't it? I'll fix that to something more sensible.
Delete the trackerdb.* files.
Copy the pwsdll.dll file from the game folder to the WitPTracker folder.
Try running the WitPTracker.bat again.
Copy the pwsdll.dll file from the game folder to the WitPTracker folder.
Try running the WitPTracker.bat again.
RE: WitPTracker 1.0.2
ORIGINAL: Mistmatz
Wow, all I say is WOW!
1.0.2 worked like a charm with my RHS PBEM. Haven't tried to import older save files but I'm optimistic.
Some things to consider for future releases or spare time: [;)]
- in the ships section a column with the vessel class would be nice
- LCU reinforcements are not sortable by arrival date (using delay information in the location column doesn't work too well as the numbers are mixed due to different count of digits)
- a filter option for columns (all menues) would be great to better sort the data
- the ordering in 'aircraft comparison - plane type' is not in order. Filters for plane type (two separately to compare F with FB for instance) would be nice
- in the ship upgrade section a filter for each month or maybe for the next 12 months would be great not just the next two months
I'm really impressed guys. This tool will make a couple of my excel sheets dispensable and will surely save me time to actually play the game rather than sorting notes and trying to keep track of so many things. Thank you very much for that! [&o]
Glad you like it. And thanks for the feedback.
Yes, adding ship class would be nice (and easy). I'll do that.
Yeah, the sorting can either be by text (ASCII characters) or by numbers. I can write a custom class for that, but it's messy (and I've never tried it successfully). Or I can fake it by showing it as "Delay 002 days", which is aesthetically annoying.
Filtering by all columns would be nice, but it's a lot of work...
The ordering for the plane models in the aircraft comparison is in ID order (as per the scenario). I can do something with type.
For the upgrades, I wasn't sure what would work best. I can add more options.
Floyd
Delete the trackerdb.* files.
Copy the pwsdll.dll file from the game folder to the WitPTracker folder.
Try running the WitPTracker.bat again.
Copy the pwsdll.dll file from the game folder to the WitPTracker folder.
Try running the WitPTracker.bat again.
RE: WitPTracker 1.0.2
ORIGINAL: Mobeer
Looks interesting - nice work.
Now to nitpick - on Air Production, lots of the columns sort by alphabetical order (e.g., Loss, Avail, Used, etc)
Yeah, as Floyd said, this is difficult to overcome, but I'll endeavor to rectify this for the future ... and I've just fixed the ShipProduction, will be in the next build ... sorry to all for lack of testing.
Also just to say, we haven't tested extensively with RHS, but some ppl are telling us it works... am looking into it, but no guarantees, so keep us posted ...
- ny59giants
- Posts: 9902
- Joined: Mon Jan 10, 2005 12:02 pm
RE: WitPTracker 1.0.2
I just installed it and ran it without problems for RHSEEO. [&o]
I did just a quick look through it, but under the "Aircraft Comparison" the Max Range shows transfer range. It would be a lot more helpful if it showed the normal and extended ranges instead. I need to know the range for those Nell/Betty to stay away from those damn torpedoes. [:D]
With RHS, the Allied economy is much more important. Is there a way to have alerts when a base goes or is below the 2x supply requirements?? This would be only for bases that have HI, Oil, Resources, and Manpower located there. The Pacific NW is a mess early in the game and it would help me keep track of things.
I did just a quick look through it, but under the "Aircraft Comparison" the Max Range shows transfer range. It would be a lot more helpful if it showed the normal and extended ranges instead. I need to know the range for those Nell/Betty to stay away from those damn torpedoes. [:D]
With RHS, the Allied economy is much more important. Is there a way to have alerts when a base goes or is below the 2x supply requirements?? This would be only for bases that have HI, Oil, Resources, and Manpower located there. The Pacific NW is a mess early in the game and it would help me keep track of things.
[center]
[/center]
[/center]RE: WitPTracker 1.0.2
ORIGINAL: ny59giants
I just installed it and ran it without problems for RHSEEO. [&o]
I did just a quick look through it, but under the "Aircraft Comparison" the Max Range shows transfer range. It would be a lot more helpful if it showed the normal and extended ranges instead. I need to know the range for those Nell/Betty to stay away from those damn torpedoes. [:D]
With RHS, the Allied economy is much more important. Is there a way to have alerts when a base goes or is below the 2x supply requirements?? This would be only for bases that have HI, Oil, Resources, and Manpower located there. The Pacific NW is a mess early in the game and it would help me keep track of things.
RSHAIO - level 7 Map --- just installed and tested, doesn't work correctly with WitpTracker, but I'm glad EEO does ... man, that map is awesome, if not somewhat daunting.
Floyd will probably have to look at the aircraft comparison ... thanks for the heads up.
Good point about the alerts ... I've been thinking that the Production Screens are a mess and need an overhaul, so I hope that I can jump on something like this and make some things a bit more simplistic/overall descriptive and others maintain their detail ... but need some prescription too ...
Hard job to get right ... I'll keep working on it ... if anyone wants to put in their 2 cents, nows the time ...
- ny59giants
- Posts: 9902
- Joined: Mon Jan 10, 2005 12:02 pm
RE: WitPTracker 1.0.2
It would be nice for the Allied economy to have it divided into areas - United States/Canada, New Zealand, Australia, India/Burma, China, and Russia. The edge bases don't really need their own. I've gone through and written out what each area needs to import and/or export to keep their economies running.
Since AE will have an Alied economy to run that is vaguely similar to RHS, it would be nice to have this mastered to some degree now, rather than later.
Since AE will have an Alied economy to run that is vaguely similar to RHS, it would be nice to have this mastered to some degree now, rather than later.
[center]
[/center]
[/center]RE: WitPTracker 1.0.2
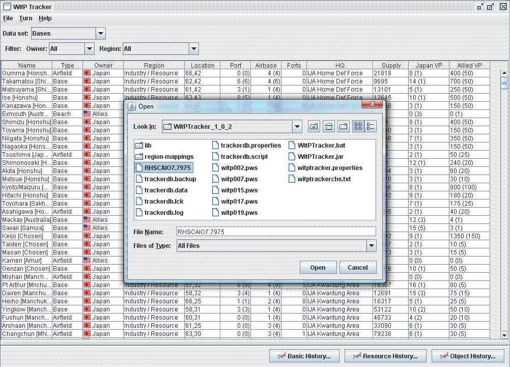
Did you receive the RHS base-region file I sent you RHSCAIO7.7975 ... If so import this(file->import), it groups the bases to their nominal regions ... I say nominal, because you can edit them in the base menu (either drop down on Region) or to add a region go to file --> region ...
The file I sent was not exact and I expect you will need to make some changes ... if you come up with a better grouping please export this and send it back to me ...
Hope this helps ...

The file I sent was not exact and I expect you will need to make some changes ... if you come up with a better grouping please export this and send it back to me ...
Hope this helps ...

- Attachments
-
- mappings.gif (74.49 KiB) Viewed 368 times
-
mikemike
- Posts: 500
- Joined: Wed Jun 02, 2004 11:26 pm
- Location: a maze of twisty little passages, all different
RE: WitPTracker 1.0.2
ORIGINAL: n01487477
... and I've just fixed the ShipProduction, will be in the next build ...
Sorry to pick another nit with ShipProduction: ships with the Status Queued that are accelerated (can be done when delay is between 10X and 30X durability) should cost shipbuilding points equal to durability per day; the ShipProduction dataset doesn't show build points for those ships which throws the calculation off whack. The Start Building column doesn't take BuildRate Accelerated into account, either.
DON´T PANIC - IT´S ALL JUST ONES AND ZEROES!




