Admiral's Edition Editor Thread
Moderators: wdolson, MOD_War-in-the-Pacific-Admirals-Edition
- DuckofTindalos
- Posts: 39781
- Joined: Fri Apr 22, 2005 11:53 pm
- Location: Denmark
Admiral's Edition Editor Thread
Okay, boys and... well, let's not kid ourselves, boys...[:D] This thread will be used for discussing the AE editor. For those modders familiar with WitP Editor X, you'll see much stuff that looks familiar, but for those used to the stock editors, it'll be full of new shiny bits.
I'll be going through all of it with screenshots and such. Ask questions as you will, and I'll do my best to answer them, within the usual restrictions.
I'll be going through all of it with screenshots and such. Ask questions as you will, and I'll do my best to answer them, within the usual restrictions.
We are all dreams of the Giant Space Butterfly.
RE: Admiral's Edition Editor Thread
So when is it being released along with the rest of AE? [:'(]
Intel Monkey: https://sites.google.com/view/staffmonkeys/home
- DuckofTindalos
- Posts: 39781
- Joined: Fri Apr 22, 2005 11:53 pm
- Location: Denmark
RE: Admiral's Edition Editor Thread
First off, aircraft. In the attached screenshot, we have the B5N2 Kate. Most of it is pretty self-explanatory, but there are a couple of things I want to explain.
First off, you see that the aircraft appears to come pre-installed with MAD and radar when it becomes available in April 1942. However, this is not the case. Instead, those devices do not appear until the devices themselves become available in 1944. In-Game, they will be greyed out until they become active.
Secondly, in the bottom right corner, you see that we have added the ability to enter specific ranges for any aircraft, with or without drop tanks. Very useful, and less difficult to find than you'd think.

First off, you see that the aircraft appears to come pre-installed with MAD and radar when it becomes available in April 1942. However, this is not the case. Instead, those devices do not appear until the devices themselves become available in 1944. In-Game, they will be greyed out until they become active.
Secondly, in the bottom right corner, you see that we have added the ability to enter specific ranges for any aircraft, with or without drop tanks. Very useful, and less difficult to find than you'd think.

- Attachments
-
- ScreenShot004.jpg (199.52 KiB) Viewed 1731 times
We are all dreams of the Giant Space Butterfly.
-
GaryChildress
- Posts: 6933
- Joined: Sun Jul 17, 2005 3:41 pm
- Location: The Divided Nations of Earth
RE: Admiral's Edition Editor Thread
ORIGINAL: Terminus
Okay, boys and... well, let's not kid ourselves, boys...[:D] This thread will be used for discussing the AE editor. For those modders familiar with WitP Editor X, you'll see much stuff that looks familiar, but for those used to the stock editors, it'll be full of new shiny bits.
I'll be going through all of it with screenshots and such. Ask questions as you will, and I'll do my best to answer them, within the usual restrictions.
Many thanks Terminus! [&o][&o][&o] IMO this will be a most important thread for modders! I've already been working out details for a new mod at the Warship Project Forums and am looking forward to doing some preliminary research based upon what data AE will require. A good look at the editor will really help get things in motion early! Then when AE comes out it will merely be a matter of entering the already collected data! [8D]
- DuckofTindalos
- Posts: 39781
- Joined: Fri Apr 22, 2005 11:53 pm
- Location: Denmark
RE: Admiral's Edition Editor Thread
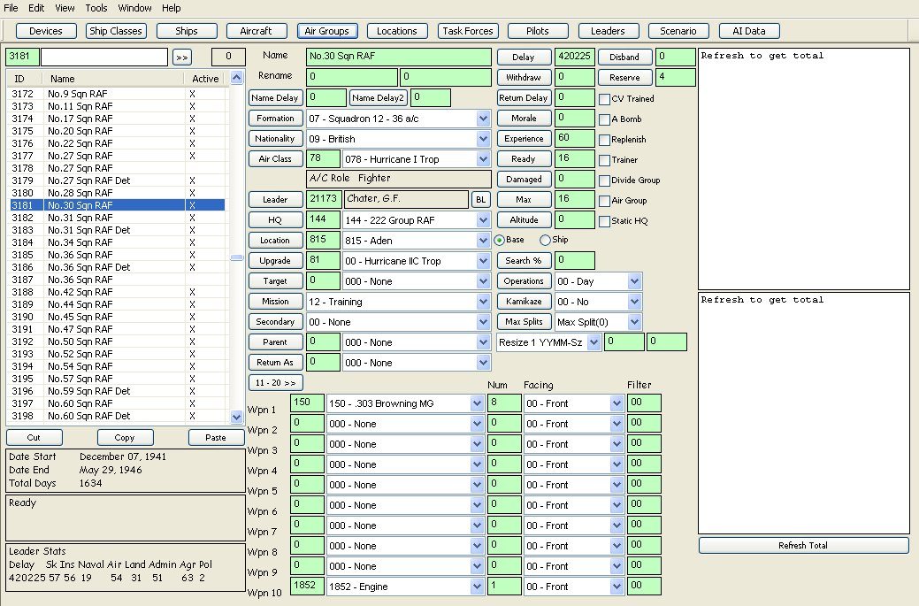
Segue'ing from aircraft to air groups, here's how that tab in the editor looks. Notice the following (from top to bottom):
- You can rename air groups at given dates. The Japs were fond of this.
- Any air group can be defined as the parent of a detachment of itself, which can be pre-defined. This functionality is similar to the land unit system, which I'll look at later.
- Any air groups can be withdrawn and returned later, like ships and land units.
- Air groups can be set to be resized at a given date (3 or 4 times, IIRC).

- You can rename air groups at given dates. The Japs were fond of this.
- Any air group can be defined as the parent of a detachment of itself, which can be pre-defined. This functionality is similar to the land unit system, which I'll look at later.
- Any air groups can be withdrawn and returned later, like ships and land units.
- Air groups can be set to be resized at a given date (3 or 4 times, IIRC).

- Attachments
-
- ScreenShot025.jpg (190.06 KiB) Viewed 1729 times
We are all dreams of the Giant Space Butterfly.
-
GaryChildress
- Posts: 6933
- Joined: Sun Jul 17, 2005 3:41 pm
- Location: The Divided Nations of Earth
RE: Admiral's Edition Editor Thread
Most everything does appear to be straightforward. What is the difference between "amphibian" and "float capable"? Also what is the significance of the "Heavy bomber", "medium bomber", etc. toggle boxes as opposed to having the drop down box which has the aircraft "type" "Torpedo Bomber"? In other words why are there seemingly two places to denote whether the plane is a bomber or not?


- Attachments
-
- AEeditor1.jpg (147.85 KiB) Viewed 1724 times
- DuckofTindalos
- Posts: 39781
- Joined: Fri Apr 22, 2005 11:53 pm
- Location: Denmark
RE: Admiral's Edition Editor Thread
ORIGINAL: Gary Childress
Most everything does appear to be straightforward. What is the difference between "amphibian" and "float capable"? Also what is the significance of the "Heavy bomber", "medium bomber", etc. toggle boxes as opposed to having the drop down box which has the aircraft "type" "Torpedo Bomber"? In other words why are there seemingly two places to denote whether the plane is a bomber or not?
![]()
The difference between amphibian and float capable is whether or not they can be flown from land-locked bases or not. The difference between the different types of bomber has to do with basing requirements.
We are all dreams of the Giant Space Butterfly.
- DuckofTindalos
- Posts: 39781
- Joined: Fri Apr 22, 2005 11:53 pm
- Location: Denmark
RE: Admiral's Edition Editor Thread
Taking a random hop over to the task forces tab, which is now separate from the locations tab (more on that later). The main new stuff here is in the top right corner, where you can switch on or off the first turn movement bonus (individually for each task force), and the different routing options, i.e. pre-setting waypoints or patrol zones for the task force to follow.


- Attachments
-
- ScreenShot007.jpg (192.59 KiB) Viewed 1726 times
We are all dreams of the Giant Space Butterfly.
- DuckofTindalos
- Posts: 39781
- Joined: Fri Apr 22, 2005 11:53 pm
- Location: Denmark
RE: Admiral's Edition Editor Thread
Here from there, this next tab fulfills the function it took a whole stock editor to do, i.e. scenario data. It's mainly self-explanatory, except the little check-box at the bottom marked "Use Respawn". You're welcome, Ron...[:D]


- Attachments
-
- ScreenShot010.jpg (192.07 KiB) Viewed 1726 times
We are all dreams of the Giant Space Butterfly.
- DuckofTindalos
- Posts: 39781
- Joined: Fri Apr 22, 2005 11:53 pm
- Location: Denmark
RE: Admiral's Edition Editor Thread
Moving on to pilots, here's Pappy Boyington. Note that he's also a leader:


- Attachments
-
- ScreenShot008.jpg (197.2 KiB) Viewed 1727 times
We are all dreams of the Giant Space Butterfly.
- DuckofTindalos
- Posts: 39781
- Joined: Fri Apr 22, 2005 11:53 pm
- Location: Denmark
RE: Admiral's Edition Editor Thread
And here he is with his leader hat on...


- Attachments
-
- ScreenShot009.jpg (185.46 KiB) Viewed 1750 times
We are all dreams of the Giant Space Butterfly.
- DuckofTindalos
- Posts: 39781
- Joined: Fri Apr 22, 2005 11:53 pm
- Location: Denmark
RE: Admiral's Edition Editor Thread
Moving over to the Locations tab, it still covers both bases and land units, including HQ's and TOEs. There's much new stuff here:
- Notice that there are now "garrison" fields for both Jap and Allied garrison requirements for a given base.
- There's a "prime unit" field, which works similar to pre-split air units as discussed above.
- We have a bunch of checkboxes just around the middle of the screen, allowing you to make a unit static, making Command HQ's temporarily or permanently restricted and marking something a "convoy unit", which we use to represent off-map supply convoys, coming in to be immediately disbanded, transferring all the devices assigned to it to the pool.

- Notice that there are now "garrison" fields for both Jap and Allied garrison requirements for a given base.
- There's a "prime unit" field, which works similar to pre-split air units as discussed above.
- We have a bunch of checkboxes just around the middle of the screen, allowing you to make a unit static, making Command HQ's temporarily or permanently restricted and marking something a "convoy unit", which we use to represent off-map supply convoys, coming in to be immediately disbanded, transferring all the devices assigned to it to the pool.

- Attachments
-
- ScreenShot006.jpg (196.01 KiB) Viewed 1749 times
We are all dreams of the Giant Space Butterfly.
- DuckofTindalos
- Posts: 39781
- Joined: Fri Apr 22, 2005 11:53 pm
- Location: Denmark
RE: Admiral's Edition Editor Thread
The "devices" tab is still a bit in progress, as you'll see in the top right corner. The bunch of text boxes up there enters the "exchange rate" between raw materials and industrial output. When we go gold, it might not be in this tab anymore. Otherwise, the tab is relatively self-explanatory.


- Attachments
-
- ScreenShot001.jpg (189.45 KiB) Viewed 1752 times
We are all dreams of the Giant Space Butterfly.
- DuckofTindalos
- Posts: 39781
- Joined: Fri Apr 22, 2005 11:53 pm
- Location: Denmark
RE: Admiral's Edition Editor Thread
The AI data tab is a child of the totally rewritten AI processor, and I haven't quite gotten used to it myself yet (although I had to write scripts for my own scenarios). I'll just put up the screenshot, and let you ask questions.


- Attachments
-
- ScreenShot011.jpg (197.17 KiB) Viewed 1752 times
We are all dreams of the Giant Space Butterfly.
- DuckofTindalos
- Posts: 39781
- Joined: Fri Apr 22, 2005 11:53 pm
- Location: Denmark
RE: Admiral's Edition Editor Thread
Almost there now...[:D] Here's the "ship" tab, showing how you can pre-define damage, including major damage and repair mode this ship starts in. Additionally, there's the "temp AK convert" box, which allows you to pre-set Jap xAK's to be xAP's, i.e. temporary troop transports.


- Attachments
-
- ScreenShot003.jpg (195.11 KiB) Viewed 1749 times
We are all dreams of the Giant Space Butterfly.
- DuckofTindalos
- Posts: 39781
- Joined: Fri Apr 22, 2005 11:53 pm
- Location: Denmark
RE: Admiral's Edition Editor Thread
And finally, the "ship class" tab, showing the Clemson-class DD. I chose this to demonstrate our "convert from/convert to" functionality.
Each group of class that you can convert from and to are grouped together in what we call a "bind". The list just below the ship shil graphics show the bind for the Clemsons, letting you convert to long-range escorts, fast transports, fast minelayers, fast minesweepers and seaplane tenders.
On the right, you can see the "Convert From Class" box, which signifies that class #2430 is a baseline for all the "Convert To" classes to be built from. The next one, #2431, is also a "Convert From" class, letting you still do the conversions even after the basic destroyer has been upgraded.
In the main bunch of data fields, the "Upgrade dmg", "Upgrade delay", "Conversion delay" and "Upgrade Shipyard size" fields lay down the specifics for upgrades and conversions. Since #2430 is a baseline class, it has no data in these fields.
Other than that, not much in it, really.

Each group of class that you can convert from and to are grouped together in what we call a "bind". The list just below the ship shil graphics show the bind for the Clemsons, letting you convert to long-range escorts, fast transports, fast minelayers, fast minesweepers and seaplane tenders.
On the right, you can see the "Convert From Class" box, which signifies that class #2430 is a baseline for all the "Convert To" classes to be built from. The next one, #2431, is also a "Convert From" class, letting you still do the conversions even after the basic destroyer has been upgraded.
In the main bunch of data fields, the "Upgrade dmg", "Upgrade delay", "Conversion delay" and "Upgrade Shipyard size" fields lay down the specifics for upgrades and conversions. Since #2430 is a baseline class, it has no data in these fields.
Other than that, not much in it, really.

- Attachments
-
- ScreenShot002.jpg (196.79 KiB) Viewed 1750 times
We are all dreams of the Giant Space Butterfly.
-
GaryChildress
- Posts: 6933
- Joined: Sun Jul 17, 2005 3:41 pm
- Location: The Divided Nations of Earth
RE: Admiral's Edition Editor Thread
ORIGINAL: Terminus
ORIGINAL: Gary Childress
Most everything does appear to be straightforward. What is the difference between "amphibian" and "float capable"? Also what is the significance of the "Heavy bomber", "medium bomber", etc. toggle boxes as opposed to having the drop down box which has the aircraft "type" "Torpedo Bomber"? In other words why are there seemingly two places to denote whether the plane is a bomber or not?
![]()
The difference between amphibian and float capable is whether or not they can be flown from land-locked bases or not. The difference between the different types of bomber has to do with basing requirements.
I think I understand the different bomber check boxes in that case.
However, I still don't understand the difference between "amphibian" and "float capable". If a plane is checked "amphibian" what capabilities/limitations will it have. If it is checked "float capable" what capabilities/limitations will it have?
Many thanks!
- DuckofTindalos
- Posts: 39781
- Joined: Fri Apr 22, 2005 11:53 pm
- Location: Denmark
RE: Admiral's Edition Editor Thread
"Amphibians" can fly from water, like float planes, and land bases, like wheeled planes. You can fly an amphibian from Chungking, but not a float plane.
We are all dreams of the Giant Space Butterfly.
- Historiker
- Posts: 4742
- Joined: Wed Jul 04, 2007 8:11 pm
- Location: Deutschland
RE: Admiral's Edition Editor Thread
Can a plane have more than one designition? e.g. Carrier, medium and amphibian?ORIGINAL: Terminus
![]()
Do this options differ with other plane types?
Without any doubt: I am the spawn of evil - and the Bavarian Beer Monster (BBM)!
There's only one bad word and that's taxes. If any other word is good enough for sailors; it's good enough for you. - Ron Swanson
There's only one bad word and that's taxes. If any other word is good enough for sailors; it's good enough for you. - Ron Swanson
- DuckofTindalos
- Posts: 39781
- Joined: Fri Apr 22, 2005 11:53 pm
- Location: Denmark
RE: Admiral's Edition Editor Thread
The options are the same for all plane types, and you can most certainly make a carrier-capable medium bomber (or a heavy one, for that matter). You can make it an amphibian, as well, but it won't have any effect.
We are all dreams of the Giant Space Butterfly.


