Land
Air
New Commanders:
Portugal
Netherlands
Resource Waste to 550PP
Commissioned Ships updated to actual time of arrival
Eliminates Naval spam by USA and Germany
Escort Carrier strength 2
Light Cruiser strength is now 4/4 from 3/3. This helps them survive double hits.
Aux Cruisers strength is now 3/3 from 5/5
Romania build time increase for Infantry by 2
Spain increase WE by 1%
Delete Spain research
Netherlands increase WE to 11%
Portugal, add Tungsten Mine 3PP, fixed negative income
fixed negative or low income for minor countries
Increased build time for infantry for Portugal
Tweaked UK production
Fixed UK plane production.
Malta now more heavily defended
Gibralta now more heavily defended
Fixed length of some division names for easier reading on map
Early war with France is now harder
Early war with Netherlands is now harder
Netherlands has option to blow dikes to decrease PP's captured by Germany.
Switzerland is harder to capture.
Changed Italy research so they are more prepared for Africa and Barbarossa.
Changed destroyer event to give light cruisers
Trade with Slovakia Italy Hungary Romania Bulgaria Ukraine Options
Early supply from Canada 1939 - 1940
Germany reduction in sea zone attacks.
Can invest in Italy and Slovakia Romania and Hungary factories or trade PP's
England will garrison and prepare for Sea Lion better
Soviet penalty slightly reduced for Barbarossa
Chance for Naval Battles increased for UK
Hungary trade options
Hungary investment into armor factory
Romania trade options
Romania investment into aircraft factory
Croatia Trade options
increase build time for paratroops
English War Bonds fixed, partial payback.
Reduced supply penaties from 1.01
Volunteers in France cost changed from 100 to 90
Max German Div is 205 vs 200
Max Italy Div 65 vs 60
Option to Sedylitz convert KMS Weser carrier
Several optons to keep ships in Atlantic Fleet or send to Pacific theater
Event 9201 has Lend Lease to Russia only if UK is alive fixed
Recommission the Greek Limnos Battleship
Keep Wasp and Hornet in Atlantic Options
Yorktown withdrawal
HMS Resolution reassigned to Pacific
HMS Revenge reassigned to Pacific
HMS Shropshire sold to Australia
HMS Formidable retrofit
Alabama stays in Atlantic
North Carolina consequences
Option to demand territory from Greece for Railroad pass (GWGardner's idea)
Greece harder to take.
Naval AI more competetive in Combat.
Increased capacity cost to SR German units
Increased cost to buy SR points for Germany from 50 to 60
Features
Iraq war
Operation Betasom
Version 2 changes:
Norway does not automatically surrender. Solves problem of too much PP for Germans
Supply of Alta in Norway increased to 10 from 7
Reduced divisional infantry build for German AI
Germany reserves in rear slightly reduced
Fixed Vichy entering Axis too early. Solves problem of too much PP for Germans
Italy AI infantry get bonus movement for war with France
Slovak Mobile Command added
Added two divisions for Ukraine to make creation more worth while.
Reduced unhappiness in UK
Increased Home Guard strength for UK AI
Increased British Expeditionary Force corps strength for AI
Reduce Food Rationing effect for UK
Increased Army size limit for UK from 60 to 120 divisions Max before penalty
Reduced Army size penalty for all countries
Increased build time for German infantry and Airborne depending upon conditions
Balanced Lowland countries economy
Increased build time for German infantry and Airborne and Motorized again
German armor will increase in cost depending upon conditions
Reduced massive Army build by USSR:
Decreased Army size limit for USSR
Decreased available PP for USSR AI dependent upon conditions
Increased Raise War Entry for USA from 1% to 2%
USA now raises war entry quicker dependent upon German actions
USA will now attack North Africa
Free French Naval forces created via Operation Catapult
Slovakia AI will support Germany by building Army
Build time increased for Slovakia units
Greece, Turkey, Bulgaria, Romania, Persia, Iraq, Spain will give more resistance
France is free from her burden and now will fight better
Plus allot more
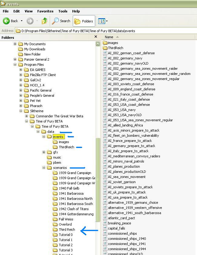
For Scenario download then copy the folder into the Scenarios folder
D:\Program Files\Slitherine\Time of Fury\Time of Fury\data\scenarios
http://www.sendspace.com/file/i7rxig
For Events download then copy the folder into the Event folder
D:\Program Files\Slitherine\Time of Fury\Time of Fury\data\events\
http://www.sendspace.com/file/xsh01u
For image download then copy the contents into the images folder
D:\Program Files\Slitherine\Time of Fury\Time of Fury\data\events\images
http://www.sendspace.com/file/42253w
For those players that already have the images from version 1, here are the updates:
http://www.sendspace.com/file/6rrr2j
Don't forget the unit image mod here:
tm.asp?m=2978449
Coming soon:
Version 3 changes:
Reduced UK upkeep
Increased AI defense of Malta
Clarified effects of confiscated vehicles, Now Russian player is aware of effects
Tobruk and Tripoli will now defend
Corrected OOB for BEF airforce
Updated penalty for early war with Netherlands
Polesti will now be defended
Belgium will defend better
France is a little stronger.
Early war with Yugoslavia penalty increased
Deutches Afrika improved, killed Spam
Turkey improved AI
Improved defense of England
fixed typing errors
Fixed the problem of Germany receiving Vichy fleet
Vichy fleet may now scuttle or escape
French Carrier Bearn and cruiser are interned by the USA after the fall of France
No penalty for commissioning the French BB Richleau






