"It's the economy, stupid" BTSL NY59G (J) vs Gen Patton (A)
Moderators: wdolson, MOD_War-in-the-Pacific-Admirals-Edition
- ny59giants
- Posts: 9891
- Joined: Mon Jan 10, 2005 12:02 pm
"It's the economy, stupid" BTSL NY59G (J) vs Gen Patton (A)
This is my fourth re-start versus Gen Patton (Brian). Our first game was RHS, but the economics were not something I could agree with. Next, we came back to BTS Lite which I had helped develop with John 3rd. First attempt got to Dec 42, but I was wondering why my economy was messed up. Found out that Heavy Industry (HI) was requiring 4 vs 2 fuel. Fixed that and did our third re-start. This got to May 42 and then found out the Resources wasn't right for HI and LI. Doing research between Scen 2, DBB, RA and BTS led to many corrections to finally get the economy running smoothly. Since Treaty, RA, and BTS mods are all based on DBB with reduced cargo capacity and no supply generated from Refineries, I was able to get the parameters for this mod (BTS Lite Scen 57) adjusted, but included was turning back on Refinery supply generation. However, Brian asked for a reduction in garrison requirements in China and India that were much lower than what John 3rd wanted (I agree, too). I saved this mod in slot 60 and added a few more tweaks than John's version has at his website (I'll get into some of them later).
Current date in 14 June '42. Brian and his wife just got back from a week long trip to central Florida. This is my only PBEM and during weekdays we usually get a morning and evening turn in while on weekends it can be 3 to 5 turns (we have gotten in a month of turns during a 10 day stay-cation once). I like this pace and will try to keep that up while doing this AAR.
I've only gotten to April '44 in PBEM as Japan many, many years ago before my opponent stopped game due to RL issues. I love, love Tracker and wouldn't try Japan without it. [&o] [&o] My economy is humming along right now, but I want input on it and other military matters from other Japanese players so I can try to last past 1 Sept '45. If I surrender before then, I've lost IMO.
Brian, please make your one and only comment so I can talk freely about issues.
Banzai!! Banzai!! Banzai!!
Current date in 14 June '42. Brian and his wife just got back from a week long trip to central Florida. This is my only PBEM and during weekdays we usually get a morning and evening turn in while on weekends it can be 3 to 5 turns (we have gotten in a month of turns during a 10 day stay-cation once). I like this pace and will try to keep that up while doing this AAR.
I've only gotten to April '44 in PBEM as Japan many, many years ago before my opponent stopped game due to RL issues. I love, love Tracker and wouldn't try Japan without it. [&o] [&o] My economy is humming along right now, but I want input on it and other military matters from other Japanese players so I can try to last past 1 Sept '45. If I surrender before then, I've lost IMO.
Brian, please make your one and only comment so I can talk freely about issues.
Banzai!! Banzai!! Banzai!!
[center]
[/center]

- ny59giants
- Posts: 9891
- Joined: Mon Jan 10, 2005 12:02 pm
RE: "It's the economy, stupid" BTS Lite NY59Giants (J) vs Gen Patton (A)
House Rules: If there are any mistakes Brian, please let me know.
Mike (NY59Giants) vs Brian (Gen Patton)
HR'S:
1. Non historic first turn.
2. On turn 1 allied player can move TF's at sea and Chinese air and ground units.
3. No CV hunting till Dec 12th.
4. Pay political points to cross national borders. Exception, Thai unit, May only operate in Thailand or Burma.
5. 1 Major CV air attack on Dec 7th. (Hitting both Manilla and PH is 2 PH strikes) LBA strikes OK.
6. No 4E naval attacks below 10k. Army planes only, both sides. Navy planes OK, both sides.
7. Set auto replacement and upgrade to off.
8. Aircraft and ship upgrades off
9. PDU on
10. No warp invasions.
[center]
[/center]

- ny59giants
- Posts: 9891
- Joined: Mon Jan 10, 2005 12:02 pm
RE: "It's the economy, stupid" BTS Lite NY59Giants (J) vs Gen Patton (A)
There have been two one sided naval battles to date.


- Attachments
-
- SunkShips..June42.jpg (130.44 KiB) Viewed 1228 times
[center]
[/center]

- ny59giants
- Posts: 9891
- Joined: Mon Jan 10, 2005 12:02 pm
RE: "It's the economy, stupid" BTS Lite NY59Giants (J) vs Gen Patton (A)
Heavy and Light Cruisers sunk


- Attachments
-
- SunkShips..June42.jpg (201.97 KiB) Viewed 1229 times
[center]
[/center]

- ny59giants
- Posts: 9891
- Joined: Mon Jan 10, 2005 12:02 pm
RE: "It's the economy, stupid" BTS Lite NY59Giants (J) vs Gen Patton (A)
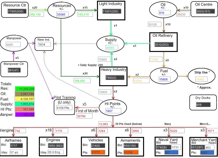
What do I need to change here??


- Attachments
-
- WITPChartJune42.jpg (301.39 KiB) Viewed 1228 times
[center]
[/center]

RE: "It's the economy, stupid" BTS Lite NY59Giants (J) vs Gen Patton (A)
OK, June 42. You guys tried to make changes to the economy, but from your chart it looks like you are back to stock. My comments will be based upon a Scen 1 game. You will have to interpret to your mod ... sorry, not familiar with this mod.
From my perspective, and this is me but this is your game so use this as you please and you know I tend to be rather direct so no offense in my comments intended...
Your HI is low, really low. And it is low because you are only saving 1500/day => 45K/mo, BUT your pilot training cost is 30K/mo. Ignore my response in the other thread, where I had not seen this chart ... Why is this?
It looks as though you have chosen to greatly expand your AC production on early war models. 57 AC/day + 65 Eng is huge at 6/42. You are safely double, and almost triple the production rates I choose.
Anyway, that is what I see here ... use as you see fit. No worries....
From my perspective, and this is me but this is your game so use this as you please and you know I tend to be rather direct so no offense in my comments intended...
Your HI is low, really low. And it is low because you are only saving 1500/day => 45K/mo, BUT your pilot training cost is 30K/mo. Ignore my response in the other thread, where I had not seen this chart ... Why is this?
It looks as though you have chosen to greatly expand your AC production on early war models. 57 AC/day + 65 Eng is huge at 6/42. You are safely double, and almost triple the production rates I choose.
Anyway, that is what I see here ... use as you see fit. No worries....
Pax
- Cap Mandrake
- Posts: 20737
- Joined: Fri Nov 15, 2002 8:37 am
- Location: Southern California
RE: "It's the economy, stupid" BTSL NY59G (J) vs Gen Patton (A)
"It's the economy stupid" Haha...I'm old enough to get the joke.

- ny59giants
- Posts: 9891
- Joined: Mon Jan 10, 2005 12:02 pm
RE: "It's the economy, stupid" BTSL NY59G (J) vs Gen Patton (A)
Pax - I'm only paying about 10k per month in HI for pilots.
[center]
[/center]

- ny59giants
- Posts: 9891
- Joined: Mon Jan 10, 2005 12:02 pm
RE: "It's the economy, stupid" BTSL NY59G (J) vs Gen Patton (A)
"It's the economy stupid" Haha...I'm old enough to get the joke.
Most of my co-workers wouldn't. [:(] They have a BS or MSW (or other mental health) with maybe a few years of experience. So, they cannot be told jokes with a date before 2000.
[center]
[/center]

RE: "It's the economy, stupid" BTSL NY59G (J) vs Gen Patton (A)
John, HR's look fine. As this is my only appearance here, I will say this, just wait until................................................................. It will be a different game then. This message has been edited for Operational Security.[:D] John, no more restarts.[;)]....GP
Intel Ultra 7 16 cores, 32 gb ram, Nvidia GeForce RTX 2050
AKA General Patton
DW2-Alpha/Beta Tester
WIS Manual Team Lead & Beta Support Team
"Do everything you ask of those you command"....Gen. George S. Patton
AKA General Patton
DW2-Alpha/Beta Tester
WIS Manual Team Lead & Beta Support Team
"Do everything you ask of those you command"....Gen. George S. Patton
- ny59giants
- Posts: 9891
- Joined: Mon Jan 10, 2005 12:02 pm
RE: "It's the economy, stupid" BTSL NY59G (J) vs Gen Patton (A)
Here are my actual airframe production right now. Do I need to turn anything else off?
I have the 120 size A6M2 factory turned off (246 in pool). The size 60 factory of Vals is turned off (90 in pool).

I have the 120 size A6M2 factory turned off (246 in pool). The size 60 factory of Vals is turned off (90 in pool).

- Attachments
-
- AirProdJun42.jpg (396.86 KiB) Viewed 1228 times
[center]
[/center]

RE: "It's the economy, stupid" BTSL NY59G (J) vs Gen Patton (A)
Mmmm, diagram shows 30790 .... disconnect. can't say where ... but the math on the diagram is correct 6000 pilots @ 5 HI each = 30KORIGINAL: ny59giants
Pax - I'm only paying about 10k per month in HI for pilots.
Pax
- ny59giants
- Posts: 9891
- Joined: Mon Jan 10, 2005 12:02 pm
RE: "It's the economy, stupid" BTSL NY59G (J) vs Gen Patton (A)
India: One of the main reason's I've started this AAR is what has happened in India/Burma. I've notices in our other games, Brian (Gen Patton) has forward deployed in Burma. I allowed him to do so again hoping he would pay a steep price.
June 12 at the dot base called Tezpur, my forces closed the circle by either gaining control of the hexsides (4) and having troops in the other (2). They crossed the river and occupy the hex due East of base. My first attack occurs after weeks of LBA attacks have destroyed his supplies.
March 10th - Japanese forces land at Diamond Harbor
March 19th - Calcutta falls!! No damage to Industry!! [:)]
April '42 - The battered Allied forces are pushed North and then East of Calcutta. Japanese tanks eventually gain control of hexsides and the following troops are destroyed: 20 & 23 Ind Div; 75, 23, 36 Brigades. Later in the month, Brian send the 7 Aus Div and the two brigades of the 6 Aus Div along the coast to Cuttack. My LBA hits them hard as he is outside LRCAP range and two BB TFs of 4 CL and 2 BBs land 6" and 14" shells on him almost daily. They are destroyed before they reach Viza.
May 11th - Some troops from greater Calcutta and the 55th ID from Burma (via Aykab) link up and isolate Chittagong. He has 11 Ind div, 44 & 45 Brigades destroyed.
Mid-June 42 - He now has 70 Brit Div, 26 & 36 Ind Div, and handful of Brigades left plus whatever Americans he has sent to India. His Air force has been MIA for weeks. Mine is resting.
What would you do now?? [&:]

June 12 at the dot base called Tezpur, my forces closed the circle by either gaining control of the hexsides (4) and having troops in the other (2). They crossed the river and occupy the hex due East of base. My first attack occurs after weeks of LBA attacks have destroyed his supplies.
Ground combat at Tezpur (60,36)
Japanese Deliberate attack
Attacking force 62201 troops, 654 guns, 799 vehicles, Assault Value = 2106
Defending force 64118 troops, 820 guns, 1219 vehicles, Assault Value = 1227
Japanese adjusted assault: 2119
Allied adjusted defense: 103
Japanese assault odds: 20 to 1 (fort level 1)
Japanese forces CAPTURE Tezpur !!!
Combat modifiers
Defender: disruption(-), preparation(-), fatigue(-), morale(-)
experience(-), supply(-)
Attacker:
Japanese ground losses:
913 casualties reported
Squads: 4 destroyed, 86 disabled
Non Combat: 0 destroyed, 28 disabled
Engineers: 1 destroyed, 15 disabled
Guns lost 15 (1 destroyed, 14 disabled)
Vehicles lost 61 (4 destroyed, 57 disabled)
Allied ground losses:
58628 casualties reported
Squads: 2476 destroyed, 0 disabled
Non Combat: 5465 destroyed, 0 disabled
Engineers: 335 destroyed, 0 disabled
Guns lost 1123 (1123 destroyed, 0 disabled)
Vehicles lost 622 (622 destroyed, 0 disabled)
Units destroyed 37
Assaulting units:
6th Tank Regiment
10th Tank Regiment
29th Ind Engineer Regiment
2nd Tank Regiment
18th Division
7th Tank Regiment
20th Division
12th Tank Regiment
5th Division
38th Division
21st/A Division
4th Ind Com Engineer Regiment
22nd Medium Field Artillery Regiment
25th Army
3rd Hvy.Artillery Regiment
2nd Hvy.Artillery Regiment
1st Ind.Hvy.Art. Battalion
Botanko Hvy Gun Regiment
4th RF Gun Battalion
4th Ind. Mountain Gun Regiment
5th Medium Field Artillery Regiment
14th Ind.Art.Mortar Battalion
36th Field AA Battalion
Defending units:
9th Indian Division
BFF Brigade
7th Indian Division
7th Armoured Brigade
255th Armoured Brigade
19th Indian Division
1st Burma Division
254th Armoured Brigade
1st Gloucestershire Battalion
18th British Division
46th Indian Brigade
17th Indian Division
1st Bengal Base Force
221 Group Base Force
84th Indian Brigade
1st Burma Auxiliary AA Regiment
9th Burma Rifles Battalion
225 Group RAF
106th RAF Base Force
77th Heavy AA Regiment
110th RAF Adv Base Force
221 RAF Base Force
27th Australian Brigade
104th RAF Base Force
308th Base Group
1st Indian Light AA Regiment
1st Indian Heavy AA Regiment
108th RAF Base Force
107th RAF Base Force
225 RAF Base Force
6th Burma Rifles Battalion
4th Assam Rifles Battalion
221 Group RAF
48th Light AA Regiment
4th Burma Rifles Battalion
6th Heavy AA Regiment
109th RAF Adv Base Force
March 10th - Japanese forces land at Diamond Harbor
March 19th - Calcutta falls!! No damage to Industry!! [:)]
April '42 - The battered Allied forces are pushed North and then East of Calcutta. Japanese tanks eventually gain control of hexsides and the following troops are destroyed: 20 & 23 Ind Div; 75, 23, 36 Brigades. Later in the month, Brian send the 7 Aus Div and the two brigades of the 6 Aus Div along the coast to Cuttack. My LBA hits them hard as he is outside LRCAP range and two BB TFs of 4 CL and 2 BBs land 6" and 14" shells on him almost daily. They are destroyed before they reach Viza.
May 11th - Some troops from greater Calcutta and the 55th ID from Burma (via Aykab) link up and isolate Chittagong. He has 11 Ind div, 44 & 45 Brigades destroyed.
Mid-June 42 - He now has 70 Brit Div, 26 & 36 Ind Div, and handful of Brigades left plus whatever Americans he has sent to India. His Air force has been MIA for weeks. Mine is resting.
What would you do now?? [&:]

- Attachments
-
- India42June17.jpg (333.99 KiB) Viewed 1228 times
[center]
[/center]

RE: "It's the economy, stupid" BTSL NY59G (J) vs Gen Patton (A)
Just got off the phone with Michael and I suggested one of two routes:
1. GOT FOR IT! With these catastrophic losses try to take ALL of India. Do it for fun...
OR
2. Shift areas of operation and go after Australia seeking to administer more drubbing of Allied units that have extreme issues with squad replacements.
1. GOT FOR IT! With these catastrophic losses try to take ALL of India. Do it for fun...
OR
2. Shift areas of operation and go after Australia seeking to administer more drubbing of Allied units that have extreme issues with squad replacements.

Member: Treaty, Reluctant Admiral and Between the Storms Mod Team.
- CaptBeefheart
- Posts: 2598
- Joined: Fri Jul 04, 2003 2:42 am
- Location: Seoul, Korea
RE: "It's the economy, stupid" BTSL NY59G (J) vs Gen Patton (A)
Wow, it looks like you could take all of India after snuffing out that big stack at Tezpur.
How does the rest of the world look?
Cheers,
CC
How does the rest of the world look?
Cheers,
CC
Beer, because barley makes lousy bread.
RE: "It's the economy, stupid" BTSL NY59G (J) vs Gen Patton (A)
Well, monstrous victory!
[&o][&o][&o]
Taking and holding Calcutta area for 12 months is huge in terms of economy. It means you get all that Magwe oil that historically wasn't really able to be taken. There are a number of avenues open to you, I will only offer this: keep the initiative if you can through '43. You are positioned to do so IF you can keep the allies reacting to you.
The danger of staying in India is that they do to you exactly what you just did. The way you prevent it is by not allowing him to accumulate enough hidden strength to do it. If you keep him reacting, keep his forces out in the clear, that can't happen. You can then contract at your timing, not his.
Now some more good news for you: your economy can handle the aircraft that you have built at this point. The extra HI/LI that you have taken will generate the HI and supply to recoup those expenditures. You do need to look at those pilot pools though. 6000 pilots will eat 30 HI/month and that you simply cannot afford.
[&o][&o][&o]
Taking and holding Calcutta area for 12 months is huge in terms of economy. It means you get all that Magwe oil that historically wasn't really able to be taken. There are a number of avenues open to you, I will only offer this: keep the initiative if you can through '43. You are positioned to do so IF you can keep the allies reacting to you.
The danger of staying in India is that they do to you exactly what you just did. The way you prevent it is by not allowing him to accumulate enough hidden strength to do it. If you keep him reacting, keep his forces out in the clear, that can't happen. You can then contract at your timing, not his.
Now some more good news for you: your economy can handle the aircraft that you have built at this point. The extra HI/LI that you have taken will generate the HI and supply to recoup those expenditures. You do need to look at those pilot pools though. 6000 pilots will eat 30 HI/month and that you simply cannot afford.
Pax
RE: "It's the economy, stupid" BTSL NY59G (J) vs Gen Patton (A)
Your HI is low, really low.
Pax. His HI is 15800/day, that's low? I've never gone much over 15k. ????
It is seldom that liberty of any kind is lost all at once. Hume
In every party there is one member who by his all-too-devout pronouncement of the party principles provokes the others to apostasy. Nietzsche
Cave ab homine unius libri. Ltn Prvb
In every party there is one member who by his all-too-devout pronouncement of the party principles provokes the others to apostasy. Nietzsche
Cave ab homine unius libri. Ltn Prvb
RE: "It's the economy, stupid" BTSL NY59G (J) vs Gen Patton (A)
No his net per month is low because he has his AC factories and pilot pools so large.ORIGINAL: rustysi
Your HI is low, really low.
Pax. His HI is 15800/day, that's low? I've never gone much over 15k. ????
15800 gross per day
1500 net per day (AC factories eating a lot of HI)
15000 net per month ( pilots eating 30K)
At least that's what I'm seeing, but my eyes ain't near what they were ...
Pax
- ny59giants
- Posts: 9891
- Joined: Mon Jan 10, 2005 12:02 pm
RE: "It's the economy, stupid" BTSL NY59G (J) vs Gen Patton (A)
No China: The only other major theater highly active is China. Operation "Squeeze" continues as I focus on capturing Brian's economic assets here. I've played the Allies too often to know that the biggest challenge here is SUPPLIES! Part of the reason I did invade India was economics. Take away the Allied ability to fly in supplies from Ledo. Check. Now, to capture his important bases like Lanchow to cut off fuel to feed to HI.
Very northern China - I have a Tk Rgt, 2x armored car, ID, and a few of those small Chinese bde up there with zero supplies. I've been returning to Korea with supplies after dropping off resources, but its all hold up in Manchuria. Any way to get some up to my starving troops?? [&:]

Very northern China - I have a Tk Rgt, 2x armored car, ID, and a few of those small Chinese bde up there with zero supplies. I've been returning to Korea with supplies after dropping off resources, but its all hold up in Manchuria. Any way to get some up to my starving troops?? [&:]

- Attachments
-
- NoChinaJune42.jpg (267.9 KiB) Viewed 1228 times
[center]
[/center]

- ny59giants
- Posts: 9891
- Joined: Mon Jan 10, 2005 12:02 pm
RE: "It's the economy, stupid" BTSL NY59G (J) vs Gen Patton (A)
So China: My divisions involved in the siege of Wenchow have recovered. They are to west of Canton and will attack the five bases in CCW direction (see numbers). This is the southern half of Operation "Squeeze."


- Attachments
-
- SoChinaJune42.jpg (125.92 KiB) Viewed 1228 times
[center]
[/center]
